Trial Design
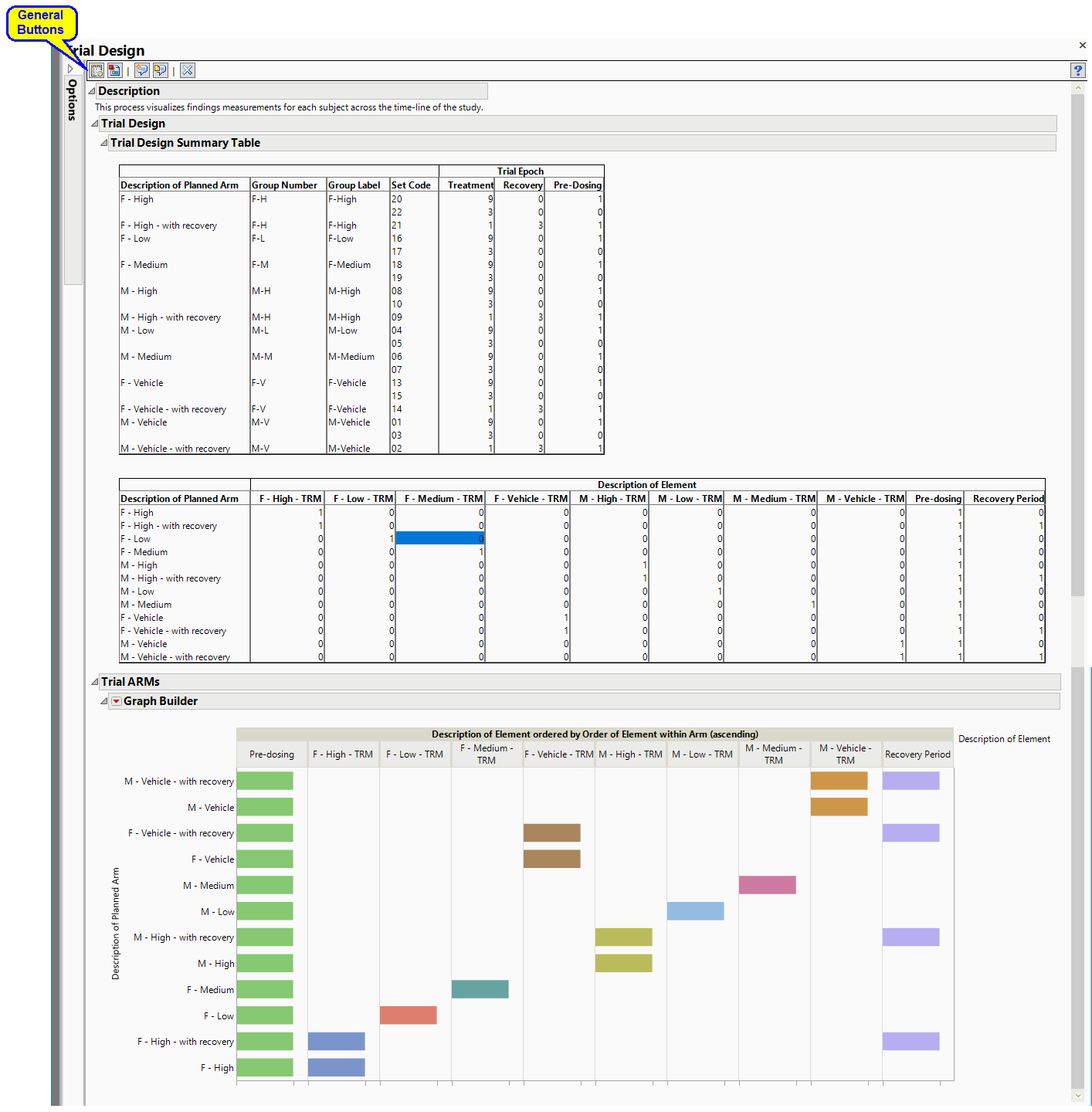
This report describes how a nonclinical study was conducted by summarizing data from Trial Sets (TX) and Trial Arms (TA) domains in tabular and graphical form. Results include a Trial Design Summary Table and Trial ARM vs Description of Element graph.
Report Results Description
Running this process generates the report shown below:
| • | Click to view the associated data tables. Refer to Show Tables/View Data for more information. |
| • | Click to generate a standardized pdf- or rtf-formatted report containing the plots and charts of selected sections. |
| • | Click to generate a JMP Live report. Refer to Create Live Report for more information. |
| • | Click to take notes, and store them in a central location. Refer to Add Notes for more information. |
| • | Click to read user-generated notes. Refer to View Notes for more information. |
Report Options
There are no options for this report.
to view the associated data tables. Refer to
to generate a standardized
to generate a JMP Live report. Refer to
to take notes, and store them in a central location. Refer to
to read user-generated notes. Refer to