JMP 13.2 Online Documentation (English)
Discovering JMP
Using JMP
Basic Analysis
Essential Graphing
Profilers
Design of Experiments Guide
Fitting Linear Models
Predictive and Specialized Modeling
Multivariate Methods
Quality and Process Methods
Reliability and Survival Methods
Consumer Research
Scripting Guide
JSL Syntax Reference
JMP iPad Help
JMP Interactive HTML
Capabilities Index
JMP 12 Online Documentation
Scripting Guide
• Creating Applications
Previous
•
Next
Creating Applications
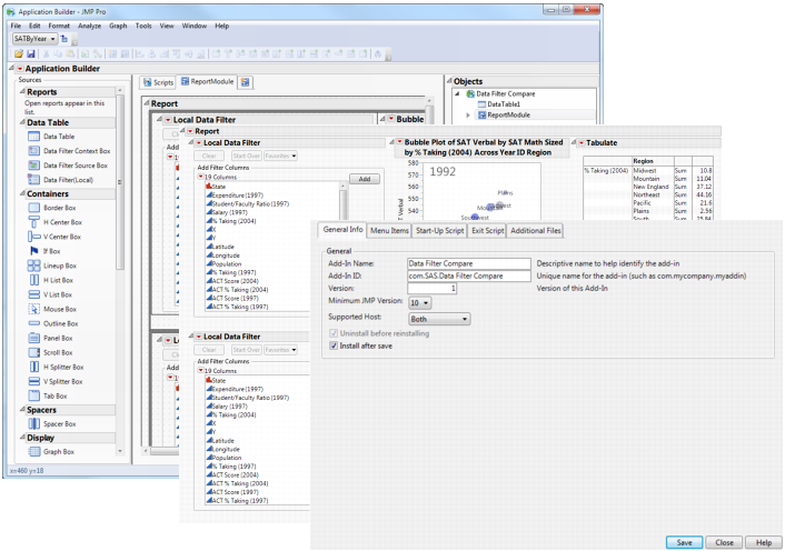
Application Builder
In addition to providing platforms for quickly analyzing data, JMP lets you create applications to support your specific needs. You often perform the same tasks every day (such as running Distribution and Fit Model analyses on a data table and viewing the results). In JMP’s Application Builder, you can create an application that shows the results for both analyses in one window. Application Builder’s drag-and-drop interface reduces the amount of scripting required to create an application.
Add-In Builder visually guides you through creating an add-in that users can install in JMP. And after creating an application in Application Builder, use Add-In Builder to save the application as an add-in. This allows users to install the application and quickly run it inside JMP.
Creating Customized Reports in Application Builder
Contents
Create Applications with Application Builder
Example of Creating an Application
Application Builder Terminology
Design an Application
Application Builder Window
Application Builder Red Triangle Options
Create an Application
Edit or Run an Application
Options for Saving Applications
Additional Examples of Creating Applications
Compile Add-Ins with the JMP Add-In Builder
Compile Scripts into an Add-In Using Add-In Builder
Edit an Add-In
Share an Add-In
Register an Add-In Using JSL
Create an Add-In Manually
Manage JMP Add-Ins
Previous
•
Next
Help created on 9/19/2017