Tip: To prevent files from appearing in the Recent Files window, select File > Preferences > General and de-select Add files opened by scripts to the Recent Files list.
|
•
|
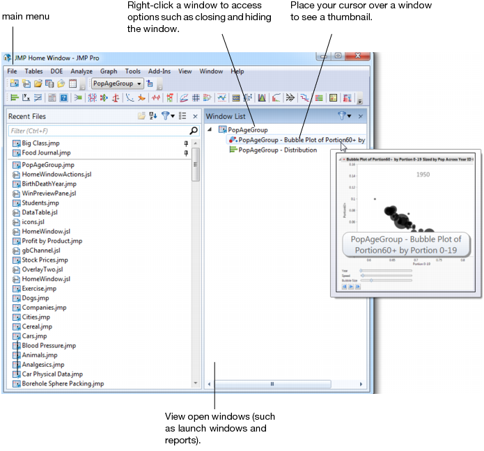
To open the Window List in its own window, select View > Window List.
|
|
•
|
To always automatically display the Window List inside maximized windows, select File > Preferences > Windows Specific and select Dock the Window List in maximized windows.
|
|
•
|
To put the Home Window back into its original order, select View > Home Window Panes > Revert to Factory Layout.
|
|
•
|
If you close a panel and want to reopen it, select View > Home Window Panes and select the panel that you want to open.
|
|
•
|
Open the JMP Home Window by selecting View > Home Window or clicking the JMP Home Window
|
|
•
|
If you prefer to see the JMP Starter or the Window List upon start-up, you can specify that in the Preferences (Windows only). Select File > Preferences > General and select an option from the Initial JMP Window list.
|
