JMP 14.2 联机文档
发现 JMP
使用 JMP
基本分析
基本绘图
刻画器指南
实验设计指南
拟合线性模型
预测和专业建模
多元方法
质量和过程方法
可靠性和生存方法
消费者研究
Scripting Guide
JSL Syntax Reference
该帮助的版本不再更新,请参见
https://www.jmp.com/support/help/zh-cn/15.2
获取最新的版本.
Scripting Guide
• Creating Applications
上一个
•
下一个
Creating Applications
Application Builder
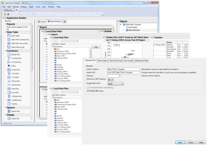
In addition to providing platforms for quickly analyzing data, JMP lets you create applications to support your specific needs. You often perform the same tasks every day (such as running Distribution and Fit Model analyses on a data table and viewing the results). In JMP’s Application Builder, you can create an application that shows the results for both analyses in one window. Application Builder’s drag-and-drop interface reduces the amount of scripting required to create an application.
Add-In Builder visually guides you through creating an add-in that users can install in JMP. And after creating an application in Application Builder, use Add-In Builder to save the application as an add-in. This allows users to install the application and quickly run it inside JMP.
图 16.1
Creating Customized Reports in Application Builder
目录
Create Applications with Application Builder
Example of Creating an Application
Application Builder Terminology
Design an Application
Application Builder Window
Application Builder Red Triangle Options
Create an Application
Edit or Run an Application
Options for Saving Applications
Additional Examples of Creating Applications
Compile Add-Ins with the JMP Add-In Builder
Compile Scripts into an Add-In Using Add-In Builder
Edit an Add-In
Share an Add-In
Register an Add-In Using JSL
Create an Add-In Manually
Manage JMP Add-Ins