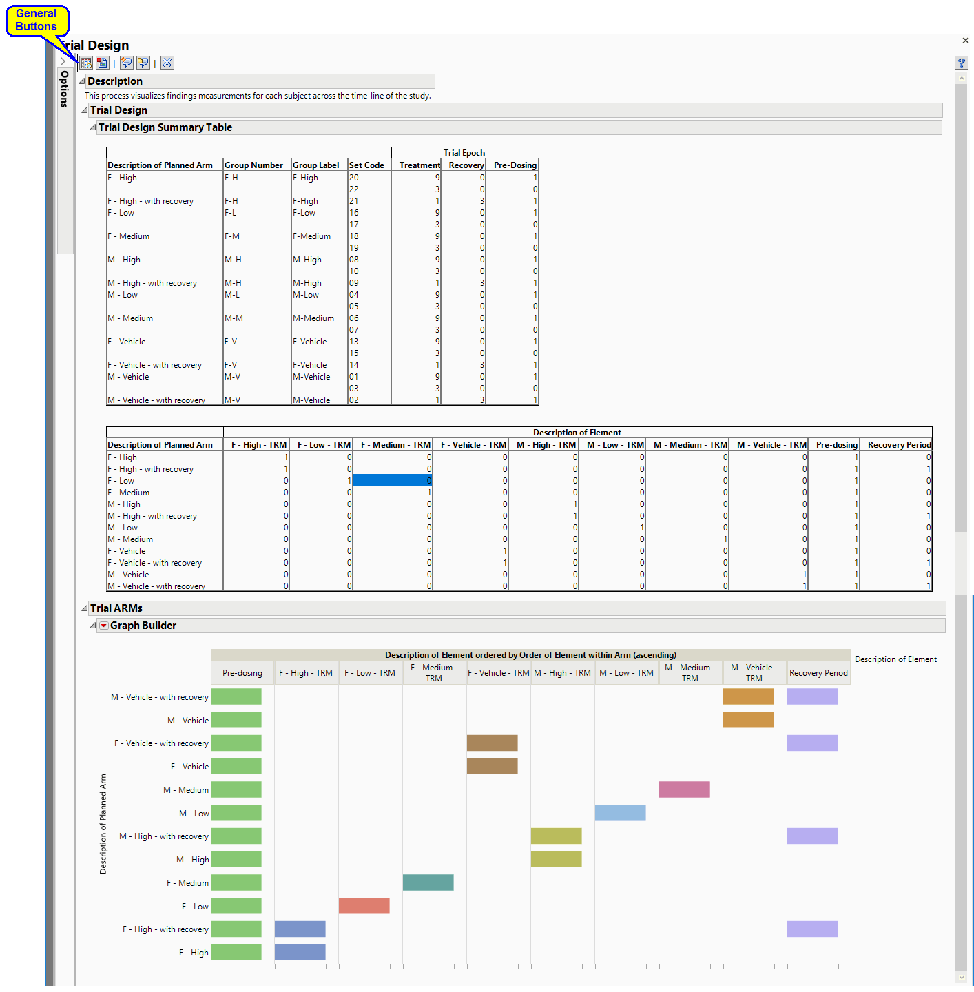
Trial Design

This report describes how a nonclinical study was conducted by summarizing data from Trial Sets (TX) and Trial Arms (TA) domains in tabular and graphical form. Results include a Trial Design Summary Table and Trial ARM vs Description of Element graph.

Report Results Description

Running this process generates the report shown below:

General

Click to view the associated data tables. Refer to View Data for more information.
Click to generate a standardized pdf- or rtf-formatted report containing the plots and charts of selected sections.
Click to generate a JMP Live report. Refer to Create Live Report for more information.
Click to take notes, and store them in a central location. Refer to Add Notes for more information.
Click to read user-generated notes. Refer to View Notes for more information.
Click the arrow to reopen the completed report dialog used to generate this output.
Click the gray border to the left of the Options tab to open a dynamic report navigator that lists all of the reports in the review. Refer to Report Navigator for more information.

Report Options

There are no options for this report.