Findings Distribution
This report compares distributions of Findings and demographic variables across treatment arms.
Note: JMP Clinical uses a special protocol for data including non-unique Findings test names. Refer to How does JMP Clinical handle non-unique Findings test names? for more information.
Note: Refer to Distribution Reports for a description of the general analysis performed by the JMP Clinical distribution reports.
Note: If FAOBJ is found, JMP Clinical will draw distributions for the object of observation and will run both contingency and oneway analyses for each test group by the object of observation.
Report Results Description
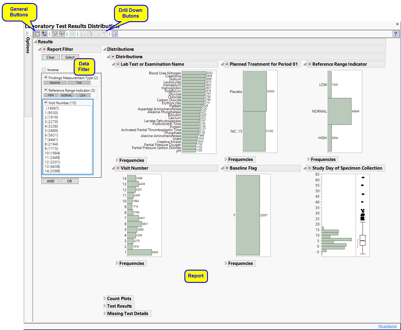
Running Findings Distribution for Nicardipine using default settings generates the Report shown below.
The Report contains the following sections:
Distributions
Contains Histograms to display the distribution of Findings tests taken during the study and other relevant variables for the selected Findings domain.
| • | One Findings Test Counts Graph. |
This graph shows a Histogram displaying how often measurements were taken for each findings test (xxTESTCD) during the study.
| • | A set of Distributions. |
These display counts and histograms of relevant variables in the Findings data set. A distribution of subjects on the Actual, Planned, or Specified Treatment is shown as well as other findings variables (if present). Findings variables displayed can include the Findings Body System (xxBODSYS), Reference Range Indicator1 (xxNRIND), the Category for the Test (xxCAT) and Subcategory (xxSCAT), the Categorical Findings Result (xxSTRESC, only displayed for categorical findings domains), the Visit and Time Points at which findings were taken (VISIT and xxTPT), Baseline Flag (xxBLFL), and the Study Day.
These distributions are useful for understanding the frequency and details of findings tests taken during a study. All distributions are linked: You can select bars in one histogram to see where those measurements fall in other findings variables shown on the display. Once you make selections, you can use the down buttons to down on those selected subjects.
Count Plots
The Count Plots section is shown below. This section is shown only when the xxNRIND variable and either VISIT or VISITNUM is found in the Findings data set.
It contains the following elements:
| • | A set of count plots for each Findings Test that has nonmissing values for the xxNRIND variable. |
These plots show the distribution of measurements across categories of the Reference Range Indicator variable (xxNRIND). For example, you can see how many laboratory measurements for a given test were categorized as HIGH, NORMAL, or LOW based on values of the Reference Range Upper Limit and Reference Range Lower Limit (LBSTNRLO and LBSTNRHI, respectively). The graph contains bars representing the counts within each category for each treatment across Study Visits (VISIT or VISITNUM).
Test Results
Contains One-way Analyses ( ANOVA) for each test that has numeric measurement results (xxSTRESN values), Contingency Analyses for each Findings test that has character results (xxSTRESC values but missing xxSTRESN values), or both.
Note: This section can display analyses for numeric and/or categorical findings tests, depending on the tests found within the chosen analysis Findings domain.
It contains one or both of the following elements:
| • | A set of Oneway Analyses for Numeric Findings Tests. |
Each analysis represents an Analysis of Variance (ANOVA) for each numeric Findings test (tests that contain nonmissing values for xxSTRESN) to compare measurements taken across different treatment arms. You can click the Oneway ANOVA outline box below each plot to show the statistical results of the analysis.
Note that this analysis is across all measurements taken during the study and should be used to get an idea of possibly significant differences in measurements across treatment arms. This is a simple model. You can fit a more appropriate model that accounts for the repeated measures taken for subjects, as well as initial baseline measurements, with the Findings ANOVA report.
See the JMP Fit Y by X platform for more details about Oneway Analysis.
| • | A set of Contingency Analyses for Categorical Findings Tests. |
Each analysis represents a contingency analysis for each categorical test (tests that contain nonmissing values for xxSTRESC but are missing values for xxSTRESN) to compare measurements taken across different treatment arms. A Mosaic Plot shows the proportion of measurements for values of xxSTRESC across treatment arms. You can click the Tests outline box below each plot to display tests for significant differences in the proportion of values across treatment.
See the JMP Fit Y by X platform for more details about Contingency Analysis.
Missing Test Details
Contains tables displaying subject counts for tests that were either not recorded, or that were recorded but have missing measurement values (of xxSTRESN and/or xxSTRESC).
Note: This section is not shown if all subjects have nonmissing measurements taken for all Findings tests recorded.
It contains the following elements:
| • | A Missing Tests Table. |
This table displays subject counts for which Findings tests were either not reported or not recorded. For example, the number of subjects that did not have any record taken for the ALT lab test in the LB domain is displayed in this table for the ALT test row.
You can select the numbers in this table and use the down buttons to scroll down to see profiles or lists of subjects that have missing records or missing measurement values.
Data Filter
This enables you to subset subjects based on demographic characteristics and study site. Refer to Data Filter for more information.
Action Buttons
Action buttons, provide you with an easy way to drill down into your data. The following action buttons are generated by this report:
| • | Profile Subjects: Select subjects and click to generate the patient profiles. See Profile Subjects for additional information. |
| • | Show Subjects: Select subjects and click to open the ADSL (or DM if ADSL is unavailable) of selected subjects. |
| • | Adverse Events Narrative Generation: Select subjects and click to open the Adverse Events Narrative dialog. From this dialog, you can customize options and generate a narrative. |
| • | Create Subject Filter: Select subjects and click to create a data set of USUBJIDs for subjects experiencing selected events, which subsets all subsequently run reports to those selected subjects. The currently available filter data set can be applied by selecting Apply Subject Filter in any report dialog. |
General
| • | Click to view the associated data tables. Refer to View Data for more information. |
| • | Click to generate a standardized pdf- or rtf-formatted report containing the plots and charts of selected sections. |
| • | Click to generate a JMP Live report. Refer to Create Live Report for more information. |
| • | Click to take notes, and store them in a central location. Refer to Add Notes for more information. |
| • | Click to read user-generated notes. Refer to View Notes for more information. |
| • | Click to open and view the Subject Explorer/Review Subject Filter. |
| • | Click to specify Derived Population Flags that enable you to divided the subject population into two distinct groups based on whether they meet very specific criteria. |
| • | Click the arrow to reopen the completed report dialog used to generate this output. |
| • | Click the gray border to the left of the Options tab to open a dynamic report navigator that lists all of the reports in the review. Refer to Report Navigator for more information. |
Note: The following notes: Multiple treatment periods have been detected and displayed. and Pre-treatment has been assigned to period=0. are inserted at the top of the report when these events are detected in your data.
Report Options
Findings Domain Tests
Use the Findings Domain to Analyze option to specify whether to plot the distribution of measurements from either the Electrocardiogram (EG), Laboratory (LB), or Vital Signs (VS) findings domains. LB is selected by default.
You can use the Findings Domain Tests for Analysis option to plot the distributions of one or more selected findings tests. Leaving the field blank (the default selection) plots the distributions for all available findings tests.
Treatment or Comparison Variable:
The primary goal of clinical trials is to distinguish treatment effects when reporting and analyzing trial results. Treatments are defined by specific values in the treatment or comparison variables of the CDISC models. These variables are specified in this report using the Treatment or Comparison Variable to Use andTreatment or Comparison Variable options.
Distributions of the specified treatment or comparison variables are shown in the output.
Available variables include Planned, which is selected when the treatments patients received exactly match what was planned and Actual, which is selected when treatment deviates from what was planned.
You can also specify a variable other than the ARM or TRTxxP (planned treatment) or ACTARM or TRTxxA (actual treatment) from the CDISC models as a surrogate variable to serve as a comparator. Finally you can select None to plot the data without segregating it by a treatment variable.
See Treatment or Comparison Variable to Use, Treatment or Comparison Variable for more information.
Lab Measurements
By default, JMP Clinical reports unaltered laboratory measurement values. In any cases, simply examining the raw numbers can make interpretation somewhat confusing. Normalization of Lab Measurements to accepted values can often ease these difficulties. JMP Clinical offers three options for normalizing your data.
Selecting LLN normalizes the data to the lower limit of the expected normal range and is best used when you expect the values to fall below the normal. Normalized values less than one are considered to be lower than normal.
Selecting ULN normalizes the data to the upper limit of the expected normal range and is best used when you expect the values to exceed the normal range. Normalized values greater than one are considered to be higher than normal.
Selecting Geometric normalizes the data such that the lower limit of the expected normal range is set to -1 and the upper limit of the expected normal range is set to +1. This method is best used when there is no expectations of where the values might fall. Normalized values less than -1 are considered to be lower than normal while values greater that +1 are higher than normal.
Log transformations can make certain response distributions closer to Gaussian with constant variance and can enable you to draw more accurate statistical conclusions under standard modeling assumptions. They are especially useful for ratio-type measurements or measurements that are always positive and skewed to the right. You can use the log Transformation of Lab Measurements options to either use non-transformed data or to log2- or log10-transform your measurements.
Note: These options are available only when LB is the specified domain.
Unscheduled Visits
You might or might not want to include unscheduled visits when you are analyzing findings by visit. Check the Remove unscheduled visits to exclude unscheduled visits.
Filtering the Data:
Filters enable you to restrict the analysis to a specific subset of subjects and/or findings records, based on values within variables. You can also filter based on population flags (Safety is selected by default) within the study data.
If there is a supplemental domain (SUPPXX) associated with your study, you can opt to merge the non-standard data contained therein into your data.
The Subset of Visits to Analyze option enables you to restrict the analysis to a specific subset of visits.
See Select the analysis population, Select saved subject filter2, Merge supplemental domain, Include the following findings records:, Additional Filter to Include Findings Records, Subset of Visits to Analyze and Additional Filter to Include Subjects3 or more information.
Results:
Check the Perform Oneway or Contingency Analysis option to perform a one-way analysis for continuous tests or a contingency analysis for categorical/character tests.
Use the Variables to include in Report Filter option to specify the variables to be included in the report data filter.
You can also subdivide the subjects and run analyses for distinct groups by specifying one or more By Variables.
to generate the patient profiles. See
to open the
to open the
to create a data set of
to view the associated data tables. Refer to
to generate a standardized
to generate a JMP Live report. Refer to
to take notes, and store them in a central location. Refer to
to read user-generated notes. Refer to
to open and view the
to specify